Texas Instruments MMWAVEICBOOST Carrier Card Platform
Texas Instruments MMWAVEICBOOST Carrier Card Platform enables rapid evaluation of an mmWave sensor by providing a modular interface to the various sensor and antenna kits. This carrier card enables debugging, emulation, and direct interface to mmWave tools through USB connectivity. Raw analog-to-digital converter (ADC) data capture can be enabled by pairing with a DCA1000EVM real-time data capture adapter (sold separately). Texas Instruments MMWAVEICBOOST includes a LaunchPad™ development kit interface for expanded connectivity, such as Power over Ethernet (PoE), Wi-Fi®, sub-GHz, and more.Features
- Modular connectivity to mmWave antenna plug-in module
- BoosterPack⢠plug-in module interface
- Debug and emulation through onboard XDS110
- DCA1000EVM interface for raw ADC data capture
- Compatible with mmWave studio (MMWAVE-STUDIO) tools, including mmWave demo visualizer (MMWAVE-DEMO-VISUALIZER)
Kit Contents
- MMWAVEICBOOST carrier card
- Warranty card (disclaimer sheet)
- Standoffs
- Screws and nuts
- 3-ft USB cable
- Quick Start Guide
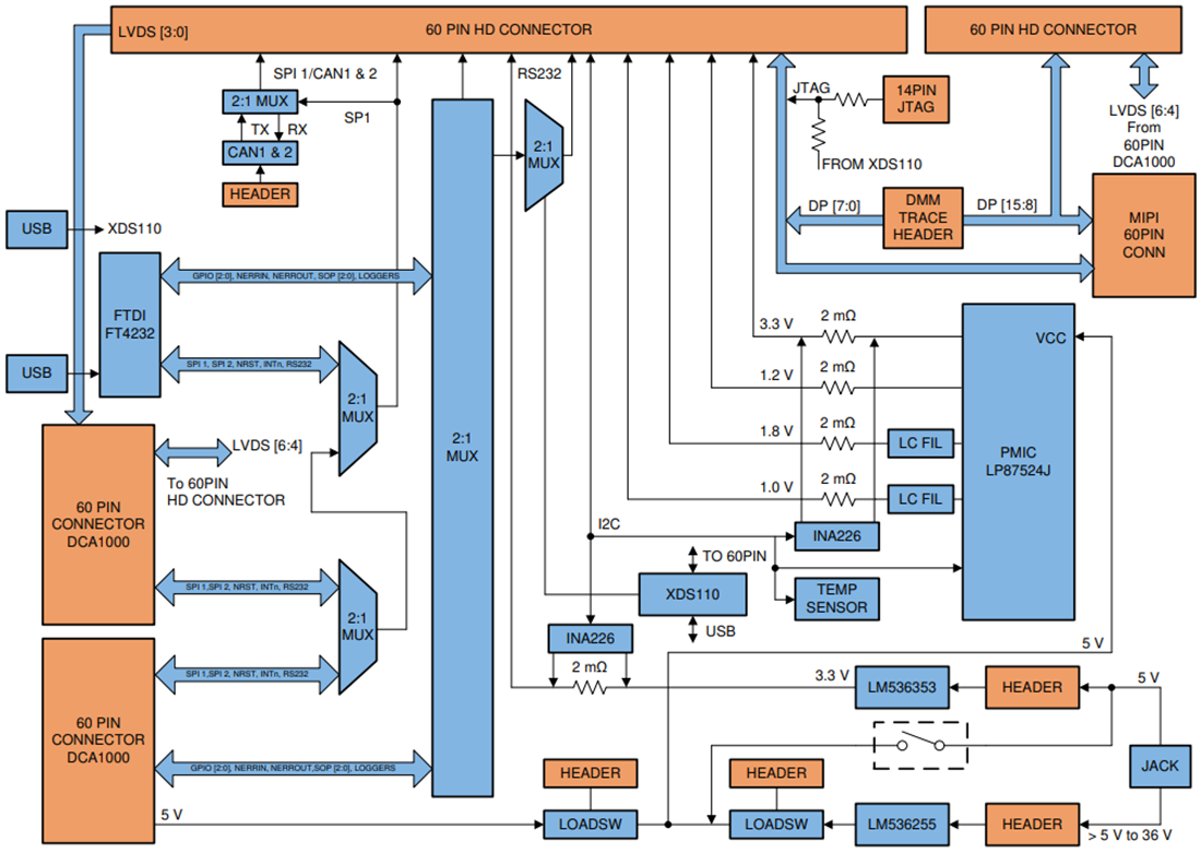
Block Diagram
Published: 2020-08-17
| Updated: 2024-08-12
